Zo gebruik je SSH/SFTP
Met SFTP (Secure File Transfer Protocol) verstuur je bestanden versleuteld tussen je computer en de STRATO-webspace. SSH (Secure Shell) biedt een versleutelde terminalverbinding waarmee je opdrachten op de webserver kunt uitvoeren. In je STRATO‑klantenlogin kun je voor elk project eigen toegangen aanmaken, de startmap instellen en wachtwoorden beheren. Hieronder vind je de stappen van de inrichting tot en met het gebruik met FileZilla (SFTP) en PuTTY (SSH).
Wat is SFTP en SSH?
- SFTP: Bestandoverdrachtsprotocol dat de SSH‑tunnel gebruikt. Alles verloopt versleuteld via poort 22. Aanbevolen boven klassiek FTP.
- SSH: Versleutelde externe verbinding met de shell van de server (terminal). Maakt het uitvoeren van commando’s binnen je webspace mogelijk.
- SFTP + SSH: Eén toegang die zowel SFTP als SSH toestaat. Als je alleen bestanden wilt overzetten, is SFTP voldoende.
SFTP/SSH in de STRATO klantenlogin openen
- Meld je aan in de STRATO klantenlogin.
- Navigatiepad: «Databases en webspace» → «SFTP & SSH».
- Op de overzichtspagina zie je:
- Lijst met bestaande toegangen met Gebruikersnaam en Startmap.
- Rechtsboven de gepersonaliseerde Servernaam en de Poort (22).
- Een knop «+ Nieuwe aanmaken» om nieuwe toegangen te maken.
- Voor elke toegang een menu met drie puntjes voor details/wijzigingen.
SFTP- of SFTP+SSH-toegang aanmaken
- Klik op «+ Nieuwe aanmaken».
- Optioneel: Voeg een commentaar toe (bijv. “voor WordPress-uploads”).
- Stel een veilig wachtwoord in.
- Kies het type:
- SFTP (aanbevolen) of
- SFTP + SSH (als je daarnaast terminaltoegang nodig hebt).
- Kies een hoofd- of startmap. Deze toegang ziet alleen deze map en onderliggende mappen.
- «Opslaan». De gebruikersnaam wordt automatisch gegenereerd.
Opmerking: De gebruikersnaam is door het systeem vastgelegd en wordt in de lijst weergegeven.
Servergegevens en inloggegevens vinden
- In de rechter zijbox van het overzicht zie je:
- Server: gepersonaliseerde hostnaam (voorbeeldpatroon: 501****01.ssh.w*.strato.hosting).
- Poort: 22.
- In de toegangslijst vind je:
- De automatisch gegenereerde gebruikersnaam (bijv. su******).
- De startmap.
Deze drie gegevens (server, gebruikersnaam, wachtwoord) plus poort 22 heb je nodig voor SFTP. Voor SSH gelden dezelfde server- en gebruikersgegevens.
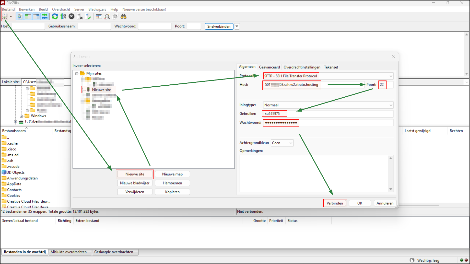
Verbinden met SFTP (voorbeeld: FileZilla)
Voorbereiding: Installeer de FileZilla Client van filezilla-project.org.
A. Eenmalig opslaan in de Serverbeheerder
- «Bestand» → «Sitebeheer» → «Nieuwe site».
- Protocol: SFTP – SSH File Transfer Protocol.
- Server: gepersonaliseerde servernaam uit de STRATO‑klantenlogin.
- Poort: 22.
- Verbindingsmodus: Normaal.
- Gebruiker: de gegenereerde gebruikersnaam (bijv. su******).
- Wachtwoord: het wachtwoord dat je bij het aanmaken hebt ingesteld.
- Verbinden. Bevestig bij de eerste verbinding de vingerafdruk van de server (Host Key), zodat FileZilla het doel vertrouwt.
B. Bestanden uploaden
- Linkerkant: je lokale bestanden/mappen.
- Rechterkant: je webspace vanaf de gekozen startmap.
- Sleep bestanden/mappen via drag & drop van links naar rechts.
- Let erop dat je bestanden voor de website in de juiste map zet (bijv. de gedocumenteerde webroot van je project).
Tip bij verbindingsproblemen:
- Controleer gebruikersnaam/wachtwoord, servernaam en poort 22.
- Zorg dat je SFTP als protocol hebt gekozen (niet FTP of FTPS).
- Test of de toegang in het STRATO‑overzicht actief is en de juiste startmap heeft.
Verborgen bestanden weergeven (bijv. .htaccess)
Sommige belangrijke configuratiebestanden beginnen met een punt en zijn standaard verborgen.
In FileZilla:
- Menu «Server» → «Tonen van verborgen bestanden forceren» inschakelen.
- Als ze nog steeds verborgen zijn: «Beeld» → «Mappenlijstfilters» → Schakel het filter «Configuration files» uit of verwijder het vinkje.
Via SFTP zijn puntbestanden daarna zichtbaar en bewerkbaar.
SFTP-toegangen beheren, wijzigen, verwijderen
In de lijst met je SFTP/SSH-toegangen vind je rechts naast elke toegang een menu met drie puntjes. Daar kun je:
- Details bekijken
- Commentaar wijzigen
- Wachtwoord wijzigen
- Toegang verwijderen
Opmerkingen:
- Wachtwoord vergeten? Gebruik «Wachtwoord wijzigen» en werk het opgeslagen wachtwoord in FileZilla bij.
- Startmap aanpassen: Maak indien nodig een nieuwe toegang aan met de gewenste startmap.
- Beveiliging: Gebruik voor verschillende doeleinden aparte toegangen met elk een eigen startmap en wachtwoord.
SSH gebruiken (voorbeeld: PuTTY)
Voorwaarde: Bij het aanmaken van de toegang het type «SFTP + SSH» kiezen.
- Download en start PuTTY.
- Host Name (or IP address): gepersonaliseerde servernaam uit de STRATO‑klantenlogin.
- Port: 22. Connection type: SSH.
- Optioneel: Sla de sessie op onder Saved Sessions → Save.
- Klik op Open.
- De eerste keer: Bevestig de host-key‑dialoog (betrouwbare server).
- Login as: je gegenereerde gebruikersnaam invoeren (bijv. su******).
- Wachtwoord invoeren.
Opmerking: In PuTTY wordt er niets weergegeven tijdens het invoeren van het wachtwoord – dat is normaal.
Je bevindt je nu in de terminal in de ingestelde startmap.
Basiscommando’s:
ls
Toont bestanden/mappen. Met -la zie je ook verborgen bestanden (bijv. .htaccess).
Voorbeeld: ls -la
cd
Wijzigt de map.
Voorbeelden: cd public, cd .. (één map omhoog), cd ~ (naar home)
pwd
Toont het huidige pad.
Voorbeeld: pwd
less
Bekijkt lange bestanden paginagewijs; q sluit af.
Voorbeelden: less error.log, less -N access.log
grep
Zoekt naar tekstpatronen in bestanden/mappen.
Voorbeelden: grep -n "Fatal" error.log, grep -R "cache" .
cp
Kopieert bestanden/mappen. Met -r recursief.
Voorbeelden: cp index.php index.bak, cp -r img/ img_backup/
mv
Verplaatst of hernoemt bestanden/mappen.
Voorbeelden: mv index.bak index.php, mv uploads/* media/
rm
Verwijdert bestanden/mappen. Met -r recursief, met -i vragen om bevestiging.
Voorbeelden: rm datei.tmp, rm -ri alter_ordner
Let op: rm -rf verwijdert zonder navraag – alleen gebruiken als je absoluut zeker bent.
mkdir
Maakt mappen aan. Met -p ook geneste structuren.
Voorbeelden: mkdir assets, mkdir -p app/cache/tmp
chmod
Wijzigt bestandsrechten (toegangsrechten).
Voorbeelden: chmod 644 .htaccess, chmod -R 755 public_html
Afsluiten: typ exit of sluit het venster.
Veelgestelde vragen en tips
- Verschil SFTP vs. FTPS? SFTP draait over SSH (poort 22). FTPS is FTP met TLS over poort 21/990. Gebruik voor STRATO‑toegangen de in het overzicht opgegeven SFTP‑gegevens.
- Meerdere projecten scheiden? Maak per project een eigen toegang met een passende startmap.
- Rechten-/schrijffouten? Controleer of je je in de juiste startmap bevindt. Pas zo nodig de serverrechten aan of neem contact op met de support.
- Beveiliging verhogen:
- Lange, unieke wachtwoorden gebruiken.
- Toegangen die niet meer nodig zijn verwijderen.




